在线等:如何优雅地分走鹅厂这600+万?
KDD Cup首个中国算法赛道开启,学术赛道+社会赛道双开
闻乐 发自 凹非寺
量子位 | 公众号 QbitAI
AI时代,最赚钱的姿势是什么?
去年,全行业都在卷生成式AI,发力AIGC。
大家忙着给广告配AI生成的创意图,用大模型写带货文案,搞多模态推荐。

那一阵子,转化率确实肉眼可见地起飞了。
但冷静下来再看,这些探索仍停留在局部优化层面,没有真正撼动推荐引擎的核心底层架构。
今年,风口变了。
硅谷的Meta、国内的字节跳动以及腾讯,这些掌握着全球最顶级流量和广告变现能力的头部玩家,集体扎进了一个更深、更狠的方向——
推荐系统的统一建模。
通俗点说,推荐系统正在经历属于它的“大模型时刻”。
过去推荐系统靠各种算法模块拼凑,结构异构混乱,在GPU上造成严重显存浪费、算力低效,还限制了模型规模,形成GPU算力黑洞。
统一建模的思路就直接多了,用一套同构大模型Backbone替代拼凑架构。
它从底层适配GPU并行特性,让超大特征、超长行为序列能在高并发下跑起来,解决显存与算力低效问题。
从赚钱角度说得直白点,谁能把这套体系跑通,谁就是当下AI时代最稀缺的顶级工程人才。

现在,这个挑战书已经发到了全球顶尖人才手中,而且还是以KDD Cup 2026官方赛题的身份。
推荐系统到了不得不“统一”的时候
先说说,为什么统一建模突然成了全行业的共识?
要理解这一点,我们得先看看推荐系统过去20年是怎么走过来的。
长期以来,工业界推荐系统一直跑在两条并行的轨道上。
一条是序列建模轨道,致力于捕捉用户的时间线。
从早期的DIN、DIEN到后来的Transformer,都想要识别出用户昨天买了啥、前一秒看了啥?半年前搜过装修,今天要买家具,这俩之间有啥关系?
这是在捕捉时序兴趣与即时意图;
另一条是特征交互轨道,它的活儿更细。
从DeepFM、DCN到AutoInt,专挖高维特征之间那些隐秘的联系。
比如“25岁+程序员+周五晚上”这个组合,对某款机械键盘的购买潜力有多大?
这是在挖掘静态属性与上下文的深度组合潜力。

在CPU时代,这种“双轨并行、后期融合”的方案是工程上的标准解法。
因为CPU擅长处理分支逻辑,就适合这种碎片化的异构计算。
然而,当算力基础设施全面转向GPU后,这种异构架构的致命伤被无限放大了。
两套完全不同的网络模型,意味着要维护两套梯度更新和内存空间。
计算资源无法高效池化,算力利用率极低。
显存分配也严重不均,比如序列模型可能吃掉了大量显存,而特征交互模型却在闲置,两者没法灵活调配。
更关键的是,大语言模型之所以能通过堆算力实现智能爆发,靠的是Transformer的同构架构可以随着参数和数据的增加呈幂律增长;
而推荐系统的拼凑式异构架构,根本无法实现这种高效的Scaling Law。
把模型参数从10亿硬拉到100亿,带来的往往不是智能的跃迁,而是系统崩溃和延迟激增。

目前,国际前沿已经发出了清晰的信号:
Meta正在推动统一多模态基础模型,在Instagram和Facebook Feed上通过统一架构替代了原有的零散模型,带来了转化率5%以上的可观测提升。
在广告业务这种体量下,5%的提升可能意味着每年数十亿美元的营收增量。
△图源:Engineering at Meta字节跳动也提出了统一的Transformer-style架构,试图同时建模序列行为与密集的特征交互,明确指向解决Co-scaling瓶颈,并在抖音在线实验中显著提升了用户留存。

大家的共识越来越清晰:单一同构架构,是推荐系统进入下一代Scaling Law的必经之路。
但问题也摆在这儿,目前大家的方案都是在各自封闭的系统、私有的数据集上验证的。
全球开发者迫切需要一个统一的数据集、统一的评测规则,来共同验证这一路径的可行性。
于是,作为国内广告推荐技术的领头羊,腾讯站出来了。
中国算法大赛首登KDD Cup主舞台
就在这个技术转型的深水区,2026腾讯广告算法大赛完成了一次里程碑式的升级——
正式与数据挖掘领域全球最顶级的学术会议KDD联动,以KDD Cup 2026官方赛道的身份亮相全球舞台。

对于圈内人来说,KDD Cup的含金量就不用多解释了。
它作为AI顶会,每年吸引全球数千名顶尖学者和工程师参与。
广告CTR(点击率)预估、产业级实时预测,甚至早期的搜索引擎排名优化,很多改变世界的算法逻辑,都诞生在这个比赛中。
这次联动也意味着,中国广告业务一线最真实、最硬核的工程难题,已经具备了让全球最顶尖算法人才共同攻克的学术价值,该课题正式站上了全球最高的学术擂台。
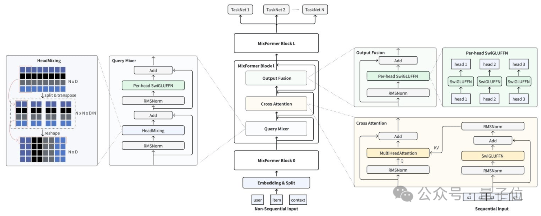
本届大赛的正式赛题为《Towards Unifying Sequence Modeling and Feature Interaction for Large-scale Recommendation》(面向大规模推荐的统一序列与特征交互建模)。
名字有点长,但核心逻辑说简单点就仨字:大一统。
大语言模型靠同构Transformer堆叠,释放了Scaling Law的威力,实现了智能的爆发式跃迁。
而推荐系统长期困在异构网络架构里,始终难以走上这条规模化扩展之路。
本届赛题的本质,其实就是在问一个问题——
推荐系统能不能迎来属于自己的Scaling Law时刻?
参赛者需要设计一套统一的Recommendation Block,不能再搞复杂的异构拆分,而是要尝试用统一的Tokenization,同时建模序列行为与多域特征。
这不仅要求模型在AUC(模型效果)指标上有所突破,还得兼顾实际业务中的推理效率。
毕竟,在腾讯广告数十亿日活用户的真实场景中,任何算法创新都必须在毫秒级响应和有限算力约束下落地。
更值得关注的是,赛题数据来自腾讯广告每日服务数十亿用户的真实脱敏业务,包含100+个脱敏特征字段。
基于这样一份源自真实业务、规模庞大的工业级数据,比赛不光考验参赛者的工程落地能力,更鼓励他们在技术无人区展开前沿探索。
为此,腾讯广告特别设立了技术创新奖,而且是两个——
一个是Scaling Law创新奖,专门奖励那些在参数规模与性能幂律验证上有原创性突破的队伍。
这个奖项聚焦推荐系统的规模化能力,重点关注模型性能随参数规模、数据量及算力投入的幂律增长关系,鼓励选手用原创性方法,揭示规模化过程中的核心约束与优化空间,形成可复现、可迁移的技术结论。
另一个是统一架构创新奖,奖励在Recommendation Block设计上做出开创性探索的团队。
这个奖瞄准的是广告推荐的核心痛点,希望选手们能够突破传统推荐架构中特征交叉与序列建模模块割裂、算力适配性不足的局限,提出兼顾表达能力与推理效率的同构化设计,为大规模广告推荐系统提供更具扩展性、也更能落地的架构方案。
这两个奖项,每项都带4.5万美元的奖金!!
划重点:创新奖花落谁家不和总排名挂钩,哪怕排名没冲在前列,只要方案够亮眼、有突破性,奖金照样到手。
这就很鹅厂了。
为啥这么说呢?
因为我想起来去年腾讯广告大赛的技术创新奖……那可是在颁奖典礼现场临时增设的。
当时选手答辩完,鹅直接拍板加设奖项,就为了奖励那支排名不在前三,但方案极其出彩的队伍。

今年直接设了两个创新奖,还提前把奖金摆在这儿了。
意思很明确,只要你的方案够秀,腾讯广告就能让你满载而归!(鹅厂大气)
@技术搭子们,快来组队啦
朋友们看到这儿,是不是已经坐不住了?
别急,咱这就来唠唠大奖的事儿。
腾讯今年不光赛制升级,大奖也升级了。
先说最实在的奖金,总奖金池88.5万美元,折合人民币600万+:
- 学术赛道的54万美元中,冠军独享30万美元(约200万人民币);
- 工业赛道共有25.5万美元,冠军享15万美元。
没错,腾讯广告算法大赛今年第一次开设了单独的社会赛道。
以前算法大赛基本是学生的天下,今年腾讯直接喊话憋了一肚子架构优化想法、却苦于没场景验证工程师们——
来,这儿有题,有数据,有算力,真刀真枪干一场!
好好好,学术派和工业派,终于要在同一个擂台上竞技了。
一边是Paper读得飞起的顶尖学子,一边是处理过千万级QPS并发的老工程师……这画面,刺激。
再加上前面提到的9万美元的创新奖,专门留给那些名次不靠前但思路真牛的队伍。
去年腾讯广告算法大赛吸引了全球8400+选手、超2800支队伍参加。
当时我去这个国内规模最大的企业算法竞赛之一的现场围观了一波,冠军大奖那真是看得人眼馋。

除了奖金,其实比赛本身也是一条通往大厂的快速通道,往届不少选手,就是在大赛里杀出重围后,搭上了大厂直通车。
说得直白点,这场比赛不仅是一场技术竞技,也是一场提前批的超级校招。
表现优秀的选手,有机会获得校招直通终面资格,简历都不用走常规海投通道。
上届大赛的前10名队伍均获得了腾讯offer意向书。
至于社会赛道的工程师们,后续的合作机会、行业交流……你懂的。
今年除了奖金和绿色通道,还有一些隐形收益值得提一嘴。
比如,优秀方案会被收录进KDD 2026 Workshop Proceedings。
对学生党来说,简历上又能填漂亮的一笔。
难怪最近刷小红书,看到很多学生正在集结组队,这比赛奖金是真多,机会是真好哇。

来了来了,所有想要瓜分这600多万奖金的朋友们,这份AOE时间表拿好啦:
- 3月19日-4月23日:全球报名开启,组队完成后可通过大赛官网完成报名。
- 4月24日-5月23日:第一轮竞赛,全量数据集开放,每天有3次提交机会。
- 5月25日-6月24日:第二轮竞赛,只有TOP50队伍能进入,数据集规模扩大10倍。
- 8月9日-13日:KDD 2026会议期间举行颁奖典礼。
想要报名参赛的朋友,文末报名通道戳起来~
今年的大奖,等你来拿!
报名通道:https://algo.qq.com/?type=register&channel=xzy
— 完 —

闻乐